Procházet zdrojové kódy

Class diagramm was added

Denis V. Dedkov před 11 roky
rodič
revize
347f423ba3
6 změnil soubory, kde provedl 417 přidání a 29 odebrání
  1. 7 0
      c2.tex
  2. 335 0
      classDiagramm.xmi
  3. 71 25
      disser.kilepr
  4. 4 4
      er.dot
  5. binární
      fig/classDiagramm.png
  6. binární
      fig/er.png

+ 7 - 0
c2.tex

@@ -444,6 +444,13 @@ C_{ijkl}^{m} \left[ 1-\lambda({\bf r}) \right ] \right\}
 скорости обработки большого объема данных использовалась встраиваемая
 система управления базами данных SQLite.
 
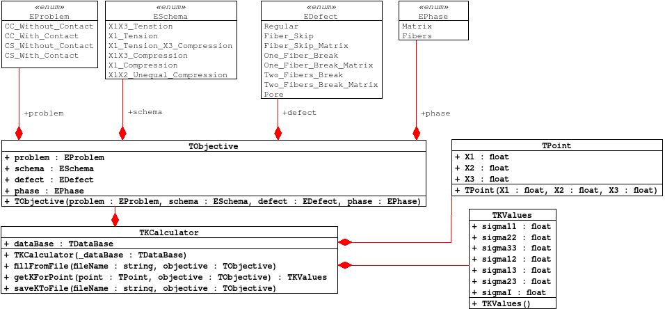
+\begin{figure}[ht!]
+ \centering
+ \includegraphics[width=\linewidth]{classDiagramm}
+ \caption{Диаграмма классов модуля расширений для вычисления коэффициентов концентрации напряжений}
+ \label{fig:c2:classDiagramm}
+\end{figure}
+
 \subsection{Схема базы данных для определения коэффициентов концентрации напряжений в 
 слое тканого композита с искривленными волокнами}
 

+ 335 - 0
classDiagramm.xmi

@@ -0,0 +1,335 @@
+<?xml version="1.0" encoding="UTF-8"?>
+<XMI verified="false" xmi.version="1.2" timestamp="2014-06-13T19:29:51" xmlns:UML="http://schema.omg.org/spec/UML/1.3">
+ <XMI.header>
+  <XMI.documentation>
+   <XMI.exporter>umbrello uml modeller http://umbrello.kde.org</XMI.exporter>
+   <XMI.exporterVersion>1.6.4</XMI.exporterVersion>
+   <XMI.exporterEncoding>UnicodeUTF8</XMI.exporterEncoding>
+  </XMI.documentation>
+  <XMI.metamodel xmi.version="1.3" href="UML.xml" xmi.name="UML"/>
+ </XMI.header>
+ <XMI.content>
+  <UML:Model isSpecification="false" isAbstract="false" isLeaf="false" xmi.id="m1" isRoot="false" name="Модель UML">
+   <UML:Namespace.ownedElement>
+    <UML:Stereotype visibility="public" isSpecification="false" namespace="m1" isAbstract="false" isLeaf="false" isRoot="false" xmi.id="folder" name="folder"/>
+    <UML:Stereotype visibility="public" isSpecification="false" namespace="m1" isAbstract="false" isLeaf="false" isRoot="false" xmi.id="datatype" name="datatype"/>
+    <UML:Stereotype visibility="public" isSpecification="false" namespace="m1" isAbstract="false" isLeaf="false" isRoot="false" xmi.id="enum" name="enum"/>
+    <UML:Model stereotype="folder" visibility="public" isSpecification="false" namespace="m1" isAbstract="false" isLeaf="false" isRoot="false" xmi.id="Logical View" name="Logical View">
+     <UML:Namespace.ownedElement>
+      <UML:Package stereotype="folder" visibility="public" isSpecification="false" namespace="Logical View" isAbstract="false" isLeaf="false" isRoot="false" xmi.id="Datatypes" name="Datatypes">
+       <UML:Namespace.ownedElement>
+        <UML:DataType stereotype="datatype" visibility="public" isSpecification="false" namespace="Datatypes" isAbstract="false" isLeaf="false" isRoot="false" xmi.id="SULvXjOJuYAp" name="int"/>
+        <UML:DataType stereotype="datatype" visibility="public" isSpecification="false" namespace="Datatypes" isAbstract="false" isLeaf="false" isRoot="false" xmi.id="vupfmV4Q76t7" name="char"/>
+        <UML:DataType stereotype="datatype" visibility="public" isSpecification="false" namespace="Datatypes" isAbstract="false" isLeaf="false" isRoot="false" xmi.id="OSnGsGbmnIA6" name="bool"/>
+        <UML:DataType stereotype="datatype" visibility="public" isSpecification="false" namespace="Datatypes" isAbstract="false" isLeaf="false" isRoot="false" xmi.id="hEx04qurTgNW" name="float"/>
+        <UML:DataType stereotype="datatype" visibility="public" isSpecification="false" namespace="Datatypes" isAbstract="false" isLeaf="false" isRoot="false" xmi.id="SaxX8K0uaqA9" name="double"/>
+        <UML:DataType stereotype="datatype" visibility="public" isSpecification="false" namespace="Datatypes" isAbstract="false" isLeaf="false" isRoot="false" xmi.id="vPlzXQDUQHIK" name="short"/>
+        <UML:DataType stereotype="datatype" visibility="public" isSpecification="false" namespace="Datatypes" isAbstract="false" isLeaf="false" isRoot="false" xmi.id="lyUH2uszSyJQ" name="long"/>
+        <UML:DataType stereotype="datatype" visibility="public" isSpecification="false" namespace="Datatypes" isAbstract="false" isLeaf="false" isRoot="false" xmi.id="rGy0rtNcsu25" name="unsigned int"/>
+        <UML:DataType stereotype="datatype" visibility="public" isSpecification="false" namespace="Datatypes" isAbstract="false" isLeaf="false" isRoot="false" xmi.id="SNekUQiyfksX" name="unsigned short"/>
+        <UML:DataType stereotype="datatype" visibility="public" isSpecification="false" namespace="Datatypes" isAbstract="false" isLeaf="false" isRoot="false" xmi.id="IUziKoxJpoCC" name="unsigned long"/>
+        <UML:DataType stereotype="datatype" visibility="public" isSpecification="false" namespace="Datatypes" isAbstract="false" isLeaf="false" isRoot="false" xmi.id="55Q8RsT6cxUK" name="string"/>
+        <UML:DataType stereotype="datatype" visibility="public" isSpecification="false" namespace="Datatypes" isAbstract="false" isLeaf="false" isRoot="false" xmi.id="MCAiGpUITiF7" name="array"/>
+        <UML:DataType stereotype="datatype" visibility="public" isSpecification="false" namespace="Datatypes" isAbstract="false" isLeaf="false" isRoot="false" xmi.id="4XaGg4QaPoti" name="tuple"/>
+        <UML:DataType stereotype="datatype" visibility="public" isSpecification="false" namespace="Datatypes" isAbstract="false" isLeaf="false" isRoot="false" xmi.id="vk9XsVi2Eysg" name="dict"/>
+        <UML:DataType stereotype="datatype" visibility="public" isSpecification="false" namespace="Datatypes" isAbstract="false" isLeaf="false" isRoot="false" xmi.id="JNTQHYvpmctC" name="object"/>
+        <UML:DataType stereotype="datatype" visibility="public" isSpecification="false" namespace="Datatypes" isAbstract="false" isLeaf="false" isRoot="false" xmi.id="Hy1zkwhuSZNA" name="set"/>
+       </UML:Namespace.ownedElement>
+      </UML:Package>
+      <UML:Class visibility="public" isSpecification="false" namespace="Logical View" isAbstract="false" isLeaf="false" isRoot="false" xmi.id="kfh09ejRTekG" name="TKCalculator">
+       <UML:Classifier.feature>
+        <UML:Attribute visibility="public" isSpecification="false" xmi.id="5sRViPzwUu40" type="vkTOkoyktEQx" comment="База данных с информацией о свойствах в точках" name="dataBase"/>
+        <UML:Attribute visibility="private" isSpecification="false" xmi.id="1OoC5kTNK5x1" type="f71jLTl8k9vI" name="currentObjective"/>
+        <UML:Attribute visibility="private" isSpecification="false" xmi.id="4KPZ9t3IBjXC" type="fp8xjtiIrohs" name="currentPoint"/>
+        <UML:Attribute visibility="private" isSpecification="false" xmi.id="wMjgEnk7mnnM" type="vDweH2lgqfqY" name="currentValues"/>
+        <UML:Operation visibility="public" isSpecification="false" isQuery="false" isAbstract="false" isLeaf="false" isRoot="false" xmi.id="ZAxc0O5hm4dE" name="TKCalculator">
+         <UML:BehavioralFeature.parameter>
+          <UML:Parameter visibility="private" isSpecification="false" xmi.id="wgErQfDBUAtN" type="vkTOkoyktEQx" value="" name="_dataBase"/>
+         </UML:BehavioralFeature.parameter>
+        </UML:Operation>
+        <UML:Operation visibility="public" isSpecification="false" isQuery="false" isAbstract="false" isLeaf="false" isRoot="false" xmi.id="yT8DisVeIEF0" name="fillFromFile">
+         <UML:BehavioralFeature.parameter>
+          <UML:Parameter visibility="private" isSpecification="false" xmi.id="vEsxaEaOZykJ" type="55Q8RsT6cxUK" value="" name="fileName"/>
+          <UML:Parameter visibility="private" isSpecification="false" xmi.id="CelYixu9jS9Q" type="f71jLTl8k9vI" value="" name="objective"/>
+         </UML:BehavioralFeature.parameter>
+        </UML:Operation>
+        <UML:Operation visibility="public" isSpecification="false" isQuery="false" isAbstract="false" isLeaf="false" isRoot="false" xmi.id="Uwx2ShFLq2Cb" name="getKForPoint">
+         <UML:BehavioralFeature.parameter>
+          <UML:Parameter kind="return" xmi.id="vHn3qYKnhIK7" type="vDweH2lgqfqY"/>
+          <UML:Parameter visibility="private" isSpecification="false" xmi.id="hne9ogTAuLmN" type="fp8xjtiIrohs" value="" name="point"/>
+          <UML:Parameter visibility="private" isSpecification="false" xmi.id="cOIl8gpSE4Zr" type="f71jLTl8k9vI" value="" name="objective"/>
+         </UML:BehavioralFeature.parameter>
+        </UML:Operation>
+        <UML:Operation visibility="public" isSpecification="false" isQuery="false" isAbstract="false" isLeaf="false" isRoot="false" xmi.id="CXSqG0WDsgxI" name="saveKToFile">
+         <UML:BehavioralFeature.parameter>
+          <UML:Parameter visibility="private" isSpecification="false" xmi.id="nLtCeeIIRiUW" type="55Q8RsT6cxUK" value="" name="fileName"/>
+          <UML:Parameter visibility="private" isSpecification="false" xmi.id="HLqmCc1M9TBP" type="f71jLTl8k9vI" value="" name="objective"/>
+         </UML:BehavioralFeature.parameter>
+        </UML:Operation>
+       </UML:Classifier.feature>
+      </UML:Class>
+      <UML:Class visibility="public" isSpecification="false" namespace="Logical View" isAbstract="false" isLeaf="false" isRoot="false" xmi.id="vkTOkoyktEQx" name="TDataBase"/>
+      <UML:Class visibility="public" isSpecification="false" namespace="Logical View" isAbstract="false" isLeaf="false" isRoot="false" xmi.id="fp8xjtiIrohs" name="TPoint">
+       <UML:Classifier.feature>
+        <UML:Attribute visibility="public" isSpecification="false" xmi.id="9pZDVNpe9W7J" type="hEx04qurTgNW" name="X1"/>
+        <UML:Attribute visibility="public" isSpecification="false" xmi.id="TCFl4wt0bjqw" type="hEx04qurTgNW" name="X2"/>
+        <UML:Attribute visibility="public" isSpecification="false" xmi.id="rY5e5H9Q6nZa" type="hEx04qurTgNW" name="X3"/>
+        <UML:Operation visibility="public" isSpecification="false" isQuery="false" isAbstract="false" isLeaf="false" isRoot="false" xmi.id="tryHugSLsh7u" name="TPoint">
+         <UML:BehavioralFeature.parameter>
+          <UML:Parameter visibility="private" isSpecification="false" xmi.id="UyEuzzsV33T9" type="hEx04qurTgNW" value="" name="X1"/>
+          <UML:Parameter visibility="private" isSpecification="false" xmi.id="XVIIL07qyKkx" type="hEx04qurTgNW" value="" name="X2"/>
+          <UML:Parameter visibility="private" isSpecification="false" xmi.id="qj0gI4hnXx4t" type="hEx04qurTgNW" value="" name="X3"/>
+         </UML:BehavioralFeature.parameter>
+        </UML:Operation>
+       </UML:Classifier.feature>
+      </UML:Class>
+      <UML:Association visibility="public" isSpecification="false" namespace="Logical View" xmi.id="immyXH0uOv3R" name="">
+       <UML:Association.connection>
+        <UML:AssociationEnd changeability="changeable" visibility="public" isNavigable="true" isSpecification="false" xmi.id="679iXk01EtSc" type="kfh09ejRTekG" name="" aggregation="none"/>
+        <UML:AssociationEnd changeability="changeable" visibility="public" isNavigable="true" isSpecification="false" xmi.id="xXj669Pot9kR" type="fp8xjtiIrohs" name="" aggregation="none"/>
+       </UML:Association.connection>
+      </UML:Association>
+      <UML:Class visibility="public" isSpecification="false" namespace="Logical View" isAbstract="false" isLeaf="false" isRoot="false" xmi.id="vDweH2lgqfqY" name="TKValues">
+       <UML:Classifier.feature>
+        <UML:Attribute visibility="public" isSpecification="false" xmi.id="W91oYuzUXHWG" type="hEx04qurTgNW" name="sigma11"/>
+        <UML:Attribute visibility="public" isSpecification="false" xmi.id="xKvnsz2AM584" type="hEx04qurTgNW" name="sigma22"/>
+        <UML:Attribute visibility="public" isSpecification="false" xmi.id="KoHwwSdSZcF7" type="hEx04qurTgNW" name="sigma33"/>
+        <UML:Attribute visibility="public" isSpecification="false" xmi.id="VEb2V5IRNCED" type="hEx04qurTgNW" name="sigma12"/>
+        <UML:Attribute visibility="public" isSpecification="false" xmi.id="9ENWJVabIpXC" type="hEx04qurTgNW" name="sigma13"/>
+        <UML:Attribute visibility="public" isSpecification="false" xmi.id="F9colrtG4SGZ" type="hEx04qurTgNW" name="sigma23"/>
+        <UML:Attribute visibility="public" isSpecification="false" xmi.id="XXysjB6sPTMh" type="hEx04qurTgNW" name="sigmaI"/>
+        <UML:Operation visibility="public" isSpecification="false" isQuery="false" isAbstract="false" isLeaf="false" isRoot="false" xmi.id="oRxx1kgtdvx6" name="TKValues"/>
+       </UML:Classifier.feature>
+      </UML:Class>
+      <UML:Class visibility="public" isSpecification="false" namespace="Logical View" isAbstract="false" isLeaf="false" isRoot="false" xmi.id="f71jLTl8k9vI" name="TObjective">
+       <UML:Classifier.feature>
+        <UML:Attribute visibility="public" isSpecification="false" xmi.id="yGT1tb0cwRN2" type="NYY9tRLX6bnV" name="problem"/>
+        <UML:Attribute visibility="public" isSpecification="false" xmi.id="9XvSIti9gwSM" type="R1UgUlSWNfG0" name="schema"/>
+        <UML:Attribute visibility="public" isSpecification="false" xmi.id="qa5dNEDLSgKL" type="uGSxnuzFYRy0" name="defect"/>
+        <UML:Attribute visibility="public" isSpecification="false" xmi.id="FIyAjJAtq6J6" type="oSagg2cRuZgT" name="phase"/>
+        <UML:Operation visibility="public" isSpecification="false" isQuery="false" isAbstract="false" isLeaf="false" isRoot="false" xmi.id="x1DdvfxmD1Nb" name="TObjective">
+         <UML:BehavioralFeature.parameter>
+          <UML:Parameter visibility="private" isSpecification="false" xmi.id="fiA4BGxluf0M" type="NYY9tRLX6bnV" value="" name="problem"/>
+          <UML:Parameter visibility="private" isSpecification="false" xmi.id="zhyAshMVPWZa" type="R1UgUlSWNfG0" value="" name="schema"/>
+          <UML:Parameter visibility="private" isSpecification="false" xmi.id="R1w4VCiStgcj" type="uGSxnuzFYRy0" value="" name="defect"/>
+          <UML:Parameter visibility="private" isSpecification="false" xmi.id="ulQIGmqfnmjG" type="oSagg2cRuZgT" value="" name="phase"/>
+         </UML:BehavioralFeature.parameter>
+        </UML:Operation>
+       </UML:Classifier.feature>
+      </UML:Class>
+      <UML:Enumeration stereotype="enum" visibility="public" isSpecification="false" namespace="Logical View" isAbstract="false" isLeaf="false" isRoot="false" xmi.id="NYY9tRLX6bnV" name="EProblem">
+       <UML:EnumerationLiteral visibility="public" isSpecification="false" namespace="NYY9tRLX6bnV" isAbstract="false" isLeaf="false" isRoot="false" xmi.id="WUPI0iYzE9pW" name="CC_Without_Contact"/>
+       <UML:EnumerationLiteral visibility="public" isSpecification="false" namespace="NYY9tRLX6bnV" isAbstract="false" isLeaf="false" isRoot="false" xmi.id="Q7gQPsPQbMeU" name="CC_With_Contact"/>
+       <UML:EnumerationLiteral visibility="public" isSpecification="false" namespace="NYY9tRLX6bnV" isAbstract="false" isLeaf="false" isRoot="false" xmi.id="bWcxRlisqOIG" name="CS_Without_Contact"/>
+       <UML:EnumerationLiteral visibility="public" isSpecification="false" namespace="NYY9tRLX6bnV" isAbstract="false" isLeaf="false" isRoot="false" xmi.id="aNSj07FbdrW2" name="CS_With_Contact"/>
+      </UML:Enumeration>
+      <UML:Enumeration stereotype="enum" visibility="public" isSpecification="false" namespace="Logical View" isAbstract="false" isLeaf="false" isRoot="false" xmi.id="R1UgUlSWNfG0" name="ESchema">
+       <UML:EnumerationLiteral visibility="public" isSpecification="false" namespace="R1UgUlSWNfG0" isAbstract="false" isLeaf="false" isRoot="false" xmi.id="x5IEpx5i9vec" name="X1X3_Tenstion"/>
+       <UML:EnumerationLiteral visibility="public" isSpecification="false" namespace="R1UgUlSWNfG0" isAbstract="false" isLeaf="false" isRoot="false" xmi.id="91OM8Go4L6I9" name="X1_Tension"/>
+       <UML:EnumerationLiteral visibility="public" isSpecification="false" namespace="R1UgUlSWNfG0" isAbstract="false" isLeaf="false" isRoot="false" xmi.id="DRa8QcXZcvwi" name="X1_Tension_X3_Compression"/>
+       <UML:EnumerationLiteral visibility="public" isSpecification="false" namespace="R1UgUlSWNfG0" isAbstract="false" isLeaf="false" isRoot="false" xmi.id="Q7TnYRTUCTnK" name="X1X3_Compression"/>
+       <UML:EnumerationLiteral visibility="public" isSpecification="false" namespace="R1UgUlSWNfG0" isAbstract="false" isLeaf="false" isRoot="false" xmi.id="C7jwSCXqJ0er" name="X1_Compression"/>
+       <UML:EnumerationLiteral visibility="public" isSpecification="false" namespace="R1UgUlSWNfG0" isAbstract="false" isLeaf="false" isRoot="false" xmi.id="U68QBg9LnsIF" name="X1X2_Unequal_Compression"/>
+      </UML:Enumeration>
+      <UML:Enumeration stereotype="enum" visibility="public" isSpecification="false" namespace="Logical View" isAbstract="false" isLeaf="false" isRoot="false" xmi.id="uGSxnuzFYRy0" name="EDefect">
+       <UML:EnumerationLiteral visibility="public" isSpecification="false" namespace="uGSxnuzFYRy0" isAbstract="false" isLeaf="false" isRoot="false" xmi.id="IgXtPXRdeMNp" name="Regular"/>
+       <UML:EnumerationLiteral visibility="public" isSpecification="false" namespace="uGSxnuzFYRy0" isAbstract="false" isLeaf="false" isRoot="false" xmi.id="3dHXP6lfkHY9" name="Fiber_Skip"/>
+       <UML:EnumerationLiteral visibility="public" isSpecification="false" namespace="uGSxnuzFYRy0" isAbstract="false" isLeaf="false" isRoot="false" xmi.id="IOAAgDqkp5FC" name="Fiber_Skip_Matrix"/>
+       <UML:EnumerationLiteral visibility="public" isSpecification="false" namespace="uGSxnuzFYRy0" isAbstract="false" isLeaf="false" isRoot="false" xmi.id="tdKS46jMUrVB" name="One_Fiber_Break"/>
+       <UML:EnumerationLiteral visibility="public" isSpecification="false" namespace="uGSxnuzFYRy0" isAbstract="false" isLeaf="false" isRoot="false" xmi.id="IREaDdB4GTVI" name="One_Fiber_Break_Matrix"/>
+       <UML:EnumerationLiteral visibility="public" isSpecification="false" namespace="uGSxnuzFYRy0" isAbstract="false" isLeaf="false" isRoot="false" xmi.id="92IAviOB7cmI" name="Two_Fibers_Break"/>
+       <UML:EnumerationLiteral visibility="public" isSpecification="false" namespace="uGSxnuzFYRy0" isAbstract="false" isLeaf="false" isRoot="false" xmi.id="TBBsE8fMAxU4" name="Two_Fibers_Break_Matrix"/>
+       <UML:EnumerationLiteral visibility="public" isSpecification="false" namespace="uGSxnuzFYRy0" isAbstract="false" isLeaf="false" isRoot="false" xmi.id="CsFEFEHiNQaZ" name="Pore"/>
+      </UML:Enumeration>
+      <UML:Enumeration stereotype="enum" visibility="public" isSpecification="false" namespace="Logical View" isAbstract="false" isLeaf="false" isRoot="false" xmi.id="oSagg2cRuZgT" name="EPhase">
+       <UML:EnumerationLiteral visibility="public" isSpecification="false" namespace="oSagg2cRuZgT" isAbstract="false" isLeaf="false" isRoot="false" xmi.id="G0ap815Op6Ts" name="Matrix"/>
+       <UML:EnumerationLiteral visibility="public" isSpecification="false" namespace="oSagg2cRuZgT" isAbstract="false" isLeaf="false" isRoot="false" xmi.id="YMQcaXdoXEcf" name="Fibers"/>
+      </UML:Enumeration>
+     </UML:Namespace.ownedElement>
+     <XMI.extension xmi.extender="umbrello">
+      <diagrams>
+       <diagram showopsig="1" linecolor="#ff0000" snapx="25" showattribassocs="1" snapy="25" linewidth="0" showattsig="1" textcolor="#000000" isopen="1" showpackage="1" showpubliconly="1" showstereotype="1" name="Диаграмма классов" font="TeX Gyre Cursor,9,-1,5,50,0,0,0,0,0" canvasheight="1040,133027522936" canvaswidth="1829,969668363542" localid="-1" snapcsgrid="0" showgrid="1" showops="1" griddotcolor="#d3d3d3" backgroundcolor="#ffffff" usefillcolor="1" fillcolor="#ffff00" zoom="105" xmi.id="6bykuiPec4V1" documentation="" showscope="1" snapgrid="0" showatts="1" type="1">
+        <widgets>
+         <classwidget linecolor="#000000" usesdiagramfillcolor="0" linewidth="0" showoperations="1" textcolor="#000000" usesdiagramusefillcolor="0" showpubliconly="1" showpackage="1" x="-1575,782676493623" showattsigs="601" showstereotype="1" y="-649,2668568658164" showattributes="1" font="TeX Gyre Cursor,9,-1,5,75,0,0,0,0,0" localid="SqyVG4x8Y1iT" width="487,53125" isinstance="0" usefillcolor="1" fillcolor="#ffffff" xmi.id="kfh09ejRTekG" showscope="1" height="96" showopsigs="601"/>
+         <classwidget linecolor="#000000" usesdiagramfillcolor="0" linewidth="0" showoperations="1" textcolor="#000000" usesdiagramusefillcolor="0" showpubliconly="1" showpackage="1" x="-923,8696646341464" showattsigs="601" showstereotype="1" y="-774,8140243902438" showattributes="1" font="TeX Gyre Cursor,9,-1,5,75,0,0,0,0,0" localid="RU4Ish8yfrsN" width="305" isinstance="0" usefillcolor="1" fillcolor="#ffffff" xmi.id="fp8xjtiIrohs" showscope="1" height="81,5625" showopsigs="601"/>
+         <classwidget linecolor="#000000" usesdiagramfillcolor="0" linewidth="0" showoperations="1" textcolor="#000000" usesdiagramusefillcolor="0" showpubliconly="1" showpackage="1" x="-899,0955284552842" showattsigs="601" showstereotype="1" y="-674,778418989547" showattributes="1" font="TeX Gyre Cursor,9,-1,5,75,0,0,0,0,0" localid="GJN3yjHiDc7A" width="126" isinstance="0" usefillcolor="1" fillcolor="#ffffff" xmi.id="vDweH2lgqfqY" showscope="1" height="144" showopsigs="601"/>
+         <enumwidget width="190" showstereotype="1" x="-1425" usesdiagramusefillcolor="0" y="-975" usesdiagramfillcolor="0" isinstance="0" localid="EDt0wpNvcBUX" fillcolor="#ffffff" height="112" linecolor="#000000" xmi.id="R1UgUlSWNfG0" showpackage="1" textcolor="#000000" usefillcolor="1" linewidth="0" font="TeX Gyre Cursor,9,-1,5,75,1,0,0,0,0"/>
+         <enumwidget width="175" showstereotype="1" x="-1200" usesdiagramusefillcolor="0" y="-975" usesdiagramfillcolor="0" isinstance="0" localid="JgCKcOVVORJm" fillcolor="#ffffff" height="140" linecolor="#000000" xmi.id="uGSxnuzFYRy0" showpackage="1" textcolor="#000000" usefillcolor="1" linewidth="0" font="TeX Gyre Cursor,9,-1,5,75,1,0,0,0,0"/>
+         <enumwidget width="100" showstereotype="1" x="-1000" usesdiagramusefillcolor="0" y="-975,4065040650407" usesdiagramfillcolor="0" isinstance="0" localid="cTwv78DjWiDu" fillcolor="#ffffff" height="56" linecolor="#000000" xmi.id="oSagg2cRuZgT" showpackage="1" textcolor="#000000" usefillcolor="1" linewidth="0" font="TeX Gyre Cursor,9,-1,5,75,1,0,0,0,0"/>
+         <enumwidget width="139" showstereotype="1" x="-1575" usesdiagramusefillcolor="0" y="-975" usesdiagramfillcolor="0" isinstance="0" localid="I1YbqIlSJ8Zl" fillcolor="#ffffff" height="96" linecolor="#000000" xmi.id="NYY9tRLX6bnV" showpackage="1" textcolor="#000000" usefillcolor="1" linewidth="0" font="TeX Gyre Cursor,9,-1,5,75,1,0,0,0,0"/>
+         <classwidget linecolor="#000000" usesdiagramfillcolor="0" linewidth="0" showoperations="1" textcolor="#000000" usesdiagramusefillcolor="0" showpubliconly="1" showpackage="1" x="-1575" showattsigs="601" showstereotype="1" y="-774,1869918699188" showattributes="1" font="TeX Gyre Cursor,9,-1,5,75,0,0,0,0,0" localid="yIroFLgw8jnn" width="614" isinstance="0" usefillcolor="1" fillcolor="#ffffff" xmi.id="f71jLTl8k9vI" showscope="1" height="96" showopsigs="601"/>
+         <floatingtext linecolor="none" usesdiagramfillcolor="1" linewidth="none" textcolor="none" usesdiagramusefillcolor="1" x="-1025" showstereotype="1" y="-825" text="phase" font="TeX Gyre Cursor,9,-1,5,50,0,0,0,0,0" localid="KkhP1UzyRS5t" pretext="+" role="710" width="51" isinstance="0" posttext="" usefillcolor="1" fillcolor="none" xmi.id="aehHUJ7CN7QM" height="20"/>
+         <floatingtext linecolor="none" usesdiagramfillcolor="1" linewidth="none" textcolor="none" usesdiagramusefillcolor="1" x="-1175" showstereotype="1" y="-825" text="defect" font="TeX Gyre Cursor,9,-1,5,50,0,0,0,0,0" localid="zzV9R7bohpdr" pretext="+" role="710" width="58" isinstance="0" posttext="" usefillcolor="1" fillcolor="none" xmi.id="k42Fy7HWfMee" height="20"/>
+         <floatingtext linecolor="none" usesdiagramfillcolor="1" linewidth="none" textcolor="none" usesdiagramusefillcolor="1" x="-1350" showstereotype="1" y="-825" text="schema" font="TeX Gyre Cursor,9,-1,5,50,0,0,0,0,0" localid="NaGpAvTCXu74" pretext="+" role="710" width="58" isinstance="0" posttext="" usefillcolor="1" fillcolor="none" xmi.id="YY4Az0556Hmc" height="20"/>
+         <floatingtext linecolor="none" usesdiagramfillcolor="1" linewidth="none" textcolor="none" usesdiagramusefillcolor="1" x="-1525" showstereotype="1" y="-825" text="problem" font="TeX Gyre Cursor,9,-1,5,50,0,0,0,0,0" localid="8hroLfodyxHV" pretext="+" role="710" width="66" isinstance="0" posttext="" usefillcolor="1" fillcolor="none" xmi.id="Hn3eDkdKzEvo" height="20"/>
+        </widgets>
+        <messages/>
+        <associations>
+         <assocwidget linecolor="none" indexa="1" usesdiagramfillcolor="63" widgetbid="R1UgUlSWNfG0" indexb="1" linewidth="none" seqnum="" textcolor="none" usesdiagramusefillcolor="0" totalcounta="2" totalcountb="2" widgetaid="f71jLTl8k9vI" font="TeX Gyre Cursor,9,-1,5,50,0,0,0,0,0" visibilityA="0" visibilityB="0" usefillcolor="1" fillcolor="none" changeabilityA="900" xmi.id="9XvSIti9gwSM" changeabilityB="900" type="510">
+          <linepath layout="Polyline">
+           <startpoint startx="-1400" starty="-774,1869918699188"/>
+           <endpoint endx="-1400" endy="-863"/>
+          </linepath>
+          <floatingtext linecolor="none" usesdiagramfillcolor="1" linewidth="none" textcolor="none" usesdiagramusefillcolor="1" x="-1395,731707317073" showstereotype="1" y="-824,1869918699186" text="schema" font="TeX Gyre Cursor,9,-1,5,50,0,0,0,0,0" localid="F7sWS7o9WJyJ" pretext="+" role="710" width="58" isinstance="0" posttext="" usefillcolor="1" fillcolor="none" xmi.id="3IamaSGdh70x" height="18"/>
+         </assocwidget>
+         <assocwidget linecolor="none" indexa="1" usesdiagramfillcolor="0" widgetbid="uGSxnuzFYRy0" indexb="1" linewidth="none" seqnum="" textcolor="none" usesdiagramusefillcolor="0" totalcounta="2" totalcountb="2" widgetaid="f71jLTl8k9vI" font="TeX Gyre Cursor,9,-1,5,50,0,0,0,0,0" visibilityA="0" visibilityB="0" usefillcolor="1" fillcolor="#ffff00" changeabilityA="900" xmi.id="qa5dNEDLSgKL" changeabilityB="900" type="510">
+          <linepath layout="Polyline">
+           <startpoint startx="-1175" starty="-774,1869918699188"/>
+           <endpoint endx="-1175" endy="-835"/>
+          </linepath>
+          <floatingtext linecolor="none" usesdiagramfillcolor="1" linewidth="none" textcolor="none" usesdiagramusefillcolor="1" x="-1172,357723577236" showstereotype="1" y="-823,3739837398374" text="defect" font="TeX Gyre Cursor,9,-1,5,50,0,0,0,0,0" localid="35rYLPlYWb4y" pretext="+" role="710" width="58" isinstance="0" posttext="" usefillcolor="1" fillcolor="none" xmi.id="ht5BA2UDK3xs" height="18"/>
+         </assocwidget>
+         <assocwidget linecolor="none" indexa="1" usesdiagramfillcolor="0" widgetbid="oSagg2cRuZgT" indexb="1" linewidth="none" seqnum="" textcolor="none" usesdiagramusefillcolor="0" totalcounta="2" totalcountb="2" widgetaid="f71jLTl8k9vI" font="TeX Gyre Cursor,9,-1,5,50,0,0,0,0,0" visibilityA="0" visibilityB="0" usefillcolor="1" fillcolor="#ffff00" changeabilityA="900" xmi.id="FIyAjJAtq6J6" changeabilityB="900" type="510">
+          <linepath layout="Polyline">
+           <startpoint startx="-975" starty="-774,1869918699188"/>
+           <endpoint endx="-975" endy="-919,4065040650407"/>
+          </linepath>
+          <floatingtext linecolor="none" usesdiagramfillcolor="1" linewidth="none" textcolor="none" usesdiagramusefillcolor="1" x="-972,3577235772358" showstereotype="1" y="-822,560975609756" text="phase" font="TeX Gyre Cursor,9,-1,5,50,0,0,0,0,0" localid="VEVAJU6KZxss" pretext="+" role="710" width="51" isinstance="0" posttext="" usefillcolor="1" fillcolor="none" xmi.id="MbQqBTmqKs1U" height="18"/>
+         </assocwidget>
+         <assocwidget linecolor="none" indexa="1" usesdiagramfillcolor="0" widgetbid="NYY9tRLX6bnV" indexb="1" linewidth="none" seqnum="" textcolor="none" usesdiagramusefillcolor="87" totalcounta="2" totalcountb="2" widgetaid="f71jLTl8k9vI" font="TeX Gyre Cursor,9,-1,5,50,0,0,0,0,0" visibilityA="0" visibilityB="0" usefillcolor="1" fillcolor="#ffff00" changeabilityA="900" xmi.id="yGT1tb0cwRN2" changeabilityB="900" type="510">
+          <linepath layout="Polyline">
+           <startpoint startx="-1550" starty="-774,1869918699188"/>
+           <endpoint endx="-1550" endy="-879"/>
+          </linepath>
+          <floatingtext linecolor="none" usesdiagramfillcolor="1" linewidth="none" textcolor="none" usesdiagramusefillcolor="1" x="-1546,544715447155" showstereotype="1" y="-822,560975609756" text="problem" font="TeX Gyre Cursor,9,-1,5,50,0,0,0,0,0" localid="uTfCWc30oWA7" pretext="+" role="710" width="66" isinstance="0" posttext="" usefillcolor="1" fillcolor="none" xmi.id="0EPXCFNWrmL0" height="18"/>
+         </assocwidget>
+         <assocwidget linecolor="none" indexa="1" usesdiagramfillcolor="0" widgetbid="f71jLTl8k9vI" indexb="1" linewidth="none" seqnum="" textcolor="none" usesdiagramusefillcolor="0" totalcounta="2" totalcountb="2" widgetaid="kfh09ejRTekG" font="TeX Gyre Cursor,9,-1,5,50,0,0,0,0,0" visibilityA="1" visibilityB="1" usefillcolor="1" fillcolor="#ffff00" changeabilityA="900" xmi.id="1OoC5kTNK5x1" changeabilityB="900" type="510">
+          <linepath layout="Polyline">
+           <startpoint startx="-1410,742026087119" starty="-649,2668568658164"/>
+           <endpoint endx="-1410,742026087119" endy="-678,1869918699188"/>
+          </linepath>
+          <floatingtext linecolor="none" usesdiagramfillcolor="1" linewidth="none" textcolor="none" usesdiagramusefillcolor="1" x="-1403,611944786306" showstereotype="1" y="-658,3008130081301" text="currentObjective" font="TeX Gyre Cursor,9,-1,5,50,0,0,0,0,0" localid="H8wSbK8FMb7U" pretext="-" role="710" width="130" isinstance="0" posttext="" usefillcolor="1" fillcolor="none" xmi.id="PXzTVpWWBIgE" height="18"/>
+         </assocwidget>
+         <assocwidget linecolor="none" indexa="1" usesdiagramfillcolor="0" widgetbid="fp8xjtiIrohs" indexb="1" linewidth="none" seqnum="" textcolor="none" usesdiagramusefillcolor="0" totalcounta="2" totalcountb="2" widgetaid="kfh09ejRTekG" font="TeX Gyre Cursor,9,-1,5,50,0,0,0,0,0" visibilityA="1" visibilityB="1" usefillcolor="1" fillcolor="#ffff00" changeabilityA="900" xmi.id="4KPZ9t3IBjXC" changeabilityB="900" type="510">
+          <linepath layout="Polyline">
+           <startpoint startx="-1088,251426493623" starty="-626,829268292683"/>
+           <endpoint endx="-923,8696646341464" endy="-693,2515243902438"/>
+           <point x="-925,2032520325203" y="-626,829268292683"/>
+          </linepath>
+          <floatingtext linecolor="none" usesdiagramfillcolor="1" linewidth="none" textcolor="none" usesdiagramusefillcolor="1" x="-1469,316819105691" showstereotype="1" y="-652,2668568658164" text="currentPoint" font="TeX Gyre Cursor,9,-1,5,50,0,0,0,0,0" localid="q8V0fnRH3IVc" pretext="-" role="710" width="101" isinstance="0" posttext="" usefillcolor="1" fillcolor="none" xmi.id="FwVnTqjXB64I" height="18"/>
+         </assocwidget>
+         <assocwidget linecolor="none" indexa="1" usesdiagramfillcolor="0" widgetbid="vDweH2lgqfqY" indexb="1" linewidth="none" seqnum="" textcolor="none" usesdiagramusefillcolor="0" totalcounta="2" totalcountb="2" widgetaid="kfh09ejRTekG" font="TeX Gyre Cursor,9,-1,5,50,0,0,0,0,0" visibilityA="1" visibilityB="1" usefillcolor="1" fillcolor="#ffff00" changeabilityA="900" xmi.id="wMjgEnk7mnnM" changeabilityB="900" type="510">
+          <linepath layout="Polyline">
+           <startpoint startx="-1088,251426493623" starty="-593,4776059814169"/>
+           <endpoint endx="-899,0955284552842" endy="-593,4776059814169"/>
+          </linepath>
+          <floatingtext linecolor="none" usesdiagramfillcolor="1" linewidth="none" textcolor="none" usesdiagramusefillcolor="1" x="-1002,721544715447" showstereotype="1" y="-612,2668568658164" text="currentValues" font="TeX Gyre Cursor,9,-1,5,50,0,0,0,0,0" localid="yIJlo1kOvaFd" pretext="-" role="710" width="109" isinstance="0" posttext="" usefillcolor="1" fillcolor="none" xmi.id="sxrUWWXQsE66" height="18"/>
+         </assocwidget>
+        </associations>
+       </diagram>
+      </diagrams>
+     </XMI.extension>
+    </UML:Model>
+    <UML:Model stereotype="folder" visibility="public" isSpecification="false" namespace="m1" isAbstract="false" isLeaf="false" isRoot="false" xmi.id="Use Case View" name="Use Case View">
+     <UML:Namespace.ownedElement/>
+    </UML:Model>
+    <UML:Model stereotype="folder" visibility="public" isSpecification="false" namespace="m1" isAbstract="false" isLeaf="false" isRoot="false" xmi.id="Component View" name="Component View">
+     <UML:Namespace.ownedElement/>
+    </UML:Model>
+    <UML:Model stereotype="folder" visibility="public" isSpecification="false" namespace="m1" isAbstract="false" isLeaf="false" isRoot="false" xmi.id="Deployment View" name="Deployment View">
+     <UML:Namespace.ownedElement/>
+    </UML:Model>
+    <UML:Model stereotype="folder" visibility="public" isSpecification="false" namespace="m1" isAbstract="false" isLeaf="false" isRoot="false" xmi.id="Entity Relationship Model" name="Entity Relationship Model">
+     <UML:Namespace.ownedElement/>
+    </UML:Model>
+   </UML:Namespace.ownedElement>
+  </UML:Model>
+ </XMI.content>
+ <XMI.extensions xmi.extender="umbrello">
+  <docsettings viewid="6bykuiPec4V1" uniqueid="qj0gI4hnXx4t" documentation=""/>
+  <listview>
+   <listitem open="1" type="800" id="Views">
+    <listitem open="1" type="821" id="Component View"/>
+    <listitem open="1" type="801" id="Logical View">
+     <listitem open="0" type="807" id="6bykuiPec4V1" label="Диаграмма классов"/>
+     <listitem open="0" type="830" id="Datatypes">
+      <listitem open="1" type="829" id="MCAiGpUITiF7"/>
+      <listitem open="1" type="829" id="OSnGsGbmnIA6"/>
+      <listitem open="1" type="829" id="vupfmV4Q76t7"/>
+      <listitem open="1" type="829" id="vk9XsVi2Eysg"/>
+      <listitem open="1" type="829" id="SaxX8K0uaqA9"/>
+      <listitem open="1" type="829" id="hEx04qurTgNW"/>
+      <listitem open="1" type="829" id="SULvXjOJuYAp"/>
+      <listitem open="1" type="829" id="lyUH2uszSyJQ"/>
+      <listitem open="1" type="829" id="JNTQHYvpmctC"/>
+      <listitem open="1" type="829" id="Hy1zkwhuSZNA"/>
+      <listitem open="1" type="829" id="vPlzXQDUQHIK"/>
+      <listitem open="1" type="829" id="55Q8RsT6cxUK"/>
+      <listitem open="1" type="829" id="4XaGg4QaPoti"/>
+      <listitem open="1" type="829" id="rGy0rtNcsu25"/>
+      <listitem open="1" type="829" id="IUziKoxJpoCC"/>
+      <listitem open="1" type="829" id="SNekUQiyfksX"/>
+     </listitem>
+     <listitem open="1" type="831" id="uGSxnuzFYRy0">
+      <listitem open="0" type="839" id="3dHXP6lfkHY9"/>
+      <listitem open="0" type="839" id="IOAAgDqkp5FC"/>
+      <listitem open="0" type="839" id="tdKS46jMUrVB"/>
+      <listitem open="0" type="839" id="IREaDdB4GTVI"/>
+      <listitem open="0" type="839" id="CsFEFEHiNQaZ"/>
+      <listitem open="0" type="839" id="IgXtPXRdeMNp"/>
+      <listitem open="0" type="839" id="92IAviOB7cmI"/>
+      <listitem open="0" type="839" id="TBBsE8fMAxU4"/>
+     </listitem>
+     <listitem open="1" type="831" id="oSagg2cRuZgT">
+      <listitem open="0" type="839" id="YMQcaXdoXEcf"/>
+      <listitem open="0" type="839" id="G0ap815Op6Ts"/>
+     </listitem>
+     <listitem open="1" type="831" id="NYY9tRLX6bnV">
+      <listitem open="0" type="839" id="Q7gQPsPQbMeU"/>
+      <listitem open="0" type="839" id="WUPI0iYzE9pW"/>
+      <listitem open="0" type="839" id="aNSj07FbdrW2"/>
+      <listitem open="0" type="839" id="bWcxRlisqOIG"/>
+     </listitem>
+     <listitem open="1" type="831" id="R1UgUlSWNfG0">
+      <listitem open="0" type="839" id="C7jwSCXqJ0er"/>
+      <listitem open="0" type="839" id="91OM8Go4L6I9"/>
+      <listitem open="0" type="839" id="DRa8QcXZcvwi"/>
+      <listitem open="0" type="839" id="U68QBg9LnsIF"/>
+      <listitem open="0" type="839" id="Q7TnYRTUCTnK"/>
+      <listitem open="0" type="839" id="x5IEpx5i9vec"/>
+     </listitem>
+     <listitem open="1" type="813" id="vkTOkoyktEQx"/>
+     <listitem open="1" type="813" id="kfh09ejRTekG">
+      <listitem open="0" type="814" id="1OoC5kTNK5x1"/>
+      <listitem open="0" type="814" id="4KPZ9t3IBjXC"/>
+      <listitem open="0" type="814" id="wMjgEnk7mnnM"/>
+      <listitem open="0" type="814" id="5sRViPzwUu40"/>
+      <listitem open="0" type="815" id="yT8DisVeIEF0"/>
+      <listitem open="0" type="815" id="Uwx2ShFLq2Cb"/>
+      <listitem open="0" type="815" id="CXSqG0WDsgxI"/>
+      <listitem open="0" type="815" id="ZAxc0O5hm4dE"/>
+     </listitem>
+     <listitem open="1" type="813" id="vDweH2lgqfqY">
+      <listitem open="0" type="814" id="W91oYuzUXHWG"/>
+      <listitem open="0" type="814" id="VEb2V5IRNCED"/>
+      <listitem open="0" type="814" id="9ENWJVabIpXC"/>
+      <listitem open="0" type="814" id="xKvnsz2AM584"/>
+      <listitem open="0" type="814" id="F9colrtG4SGZ"/>
+      <listitem open="0" type="814" id="KoHwwSdSZcF7"/>
+      <listitem open="0" type="814" id="XXysjB6sPTMh"/>
+      <listitem open="0" type="815" id="oRxx1kgtdvx6"/>
+     </listitem>
+     <listitem open="1" type="813" id="f71jLTl8k9vI">
+      <listitem open="0" type="814" id="qa5dNEDLSgKL"/>
+      <listitem open="0" type="814" id="FIyAjJAtq6J6"/>
+      <listitem open="0" type="814" id="yGT1tb0cwRN2"/>
+      <listitem open="0" type="814" id="9XvSIti9gwSM"/>
+      <listitem open="0" type="815" id="x1DdvfxmD1Nb"/>
+     </listitem>
+     <listitem open="0" type="813" id="fp8xjtiIrohs">
+      <listitem open="0" type="815" id="tryHugSLsh7u"/>
+      <listitem open="0" type="814" id="9pZDVNpe9W7J"/>
+      <listitem open="0" type="814" id="TCFl4wt0bjqw"/>
+      <listitem open="0" type="814" id="rY5e5H9Q6nZa"/>
+     </listitem>
+    </listitem>
+    <listitem open="1" type="836" id="Entity Relationship Model"/>
+    <listitem open="1" type="802" id="Use Case View"/>
+    <listitem open="1" type="827" id="Deployment View"/>
+   </listitem>
+  </listview>
+  <codegeneration>
+   <codegenerator language="Python"/>
+  </codegeneration>
+ </XMI.extensions>
+</XMI>

+ 71 - 25
disser.kilepr

@@ -4,7 +4,7 @@ img_extIsRegExp=false
 img_extensions=.eps .jpg .jpeg .png .pdf .ps .fig .gif
 kileprversion=2
 kileversion=2.1.3
-lastDocument=stress_concentartors.tex
+lastDocument=c2.tex
 masterDocument=
 name=disser
 pkg_extIsRegExp=false
@@ -76,6 +76,13 @@ Indentation Mode=normal
 Mode=LaTeX
 ReadWrite=true
 
+[document-settings,item:er.dot]
+Bookmarks=
+Encoding=UTF-8
+Highlighting=dot
+Indentation Mode=normal
+Mode=dot
+
 [document-settings,item:intro.tex]
 Bookmarks=
 Encoding=UTF-8
@@ -86,6 +93,13 @@ Indentation Mode=normal
 Mode=LaTeX
 ReadWrite=true
 
+[document-settings,item:my.bib]
+Bookmarks=
+Encoding=UTF-8
+Highlighting=BibTeX
+Indentation Mode=normal
+Mode=BibTeX
+
 [document-settings,item:stress_concentartors.tex]
 Bookmarks=
 Encoding=UTF-8
@@ -101,47 +115,47 @@ archive=true
 column=0
 encoding=UTF-8
 highlight=BibTeX
-line=99
+line=65
 mode=BibTeX
 open=true
 order=3
 
 [item:c1.tex]
 archive=true
-column=31
+column=9
 encoding=UTF-8
 highlight=LaTeX
-line=378
+line=305
 mode=LaTeX
 open=true
 order=4
 
 [item:c2.tex]
 archive=true
-column=0
+column=27
 encoding=UTF-8
 highlight=LaTeX
-line=249
+line=452
 mode=LaTeX
 open=true
 order=5
 
 [item:c3.tex]
 archive=true
-column=31
+column=0
 encoding=UTF-8
 highlight=LaTeX
-line=856
+line=461
 mode=LaTeX
 open=true
 order=6
 
 [item:common.tex]
 archive=true
-column=4
+column=56
 encoding=UTF-8
 highlight=LaTeX
-line=3
+line=133
 mode=LaTeX
 open=true
 order=1
@@ -166,6 +180,16 @@ mode=LaTeX
 open=true
 order=7
 
+[item:er.dot]
+archive=true
+column=15
+encoding=UTF-8
+highlight=dot
+line=36
+mode=dot
+open=true
+order=9
+
 [item:intro.tex]
 archive=true
 column=0
@@ -176,6 +200,16 @@ mode=LaTeX
 open=true
 order=2
 
+[item:my.bib]
+archive=true
+column=0
+encoding=UTF-8
+highlight=BibTeX
+line=0
+mode=BibTeX
+open=true
+order=8
+
 [item:stress_concentartors.tex]
 archive=true
 column=0
@@ -188,33 +222,33 @@ order=0
 
 [view-settings,view=0,item:bibliography.bib]
 CursorColumn=0
-CursorLine=99
+CursorLine=65
 JumpList=
-ViMarks=
+ViMarks=.,65,0,[,65,0,],65,0
 
 [view-settings,view=0,item:c1.tex]
-CursorColumn=31
-CursorLine=378
+CursorColumn=9
+CursorLine=305
 JumpList=
-ViMarks=
+ViMarks=.,306,34,[,306,34,],306,34
 
 [view-settings,view=0,item:c2.tex]
-CursorColumn=0
-CursorLine=249
+CursorColumn=27
+CursorLine=452
 JumpList=
-ViMarks=
+ViMarks=.,452,26,[,452,26,],452,26
 
 [view-settings,view=0,item:c3.tex]
-CursorColumn=31
-CursorLine=856
+CursorColumn=0
+CursorLine=461
 JumpList=
-ViMarks=
+ViMarks=.,461,0,[,461,0,],461,0
 
 [view-settings,view=0,item:common.tex]
-CursorColumn=4
-CursorLine=3
+CursorColumn=56
+CursorLine=133
 JumpList=
-ViMarks=
+ViMarks=.,134,0,[,134,0,],134,0
 
 [view-settings,view=0,item:end.tex]
 CursorColumn=53
@@ -222,14 +256,26 @@ CursorLine=25
 JumpList=
 ViMarks=
 
+[view-settings,view=0,item:er.dot]
+CursorColumn=15
+CursorLine=36
+JumpList=
+ViMarks=.,36,14,[,36,12,],36,14
+
 [view-settings,view=0,item:intro.tex]
 CursorColumn=0
 CursorLine=8
 JumpList=
 ViMarks=
 
+[view-settings,view=0,item:my.bib]
+CursorColumn=0
+CursorLine=0
+JumpList=
+ViMarks=
+
 [view-settings,view=0,item:stress_concentartors.tex]
 CursorColumn=0
 CursorLine=11
 JumpList=
-ViMarks=.,17,18,[,17,18,],17,27
+ViMarks=.,11,0,[,11,0,],11,0

+ 4 - 4
er.dot

@@ -15,7 +15,7 @@ graph ER {
 	{node [label = "&sigma;_23"] s23};
 	{node [label = "&sigma;_I"] sI};
 	
-	node [shape=ellipse]; "X"; "Y"; "Z";
+	node [shape=ellipse]; "X_1"; "X_2"; "X_3";
 	
 	node [shape=diamond,style=filled,color=lightgrey]; "С-Т";
 
@@ -32,9 +32,9 @@ graph ER {
 	props -- phaze;
 	props -- "С-Т" [label="m", len=1.00];
 	"С-Т" -- points [label="n",len=1.00];
-	points -- "X";
-	points -- "Y";
-	points -- "Z";
+	points -- "X_1";
+	points -- "X_2";
+	points -- "X_3";
 	
 	fontsize=20;
 }

binární
fig/classDiagramm.png


binární
fig/er.png